跳转至

Android View post 方法

更新日期 2021-9-19
  • 2021-9-19 创建

解析View.post方法。分析一下这个方法的流程。

说起post方法,我们很容易联想到Handlerpost方法,都是接收一个Runnable对象。那么这两个方法有啥不同呢?

Handler的post方法

先来简单看一下Handlerpost(Runnable)方法。这个方法是将一个Runnable加到消息队列中,并且会在这个handler关联的线程里执行。

下面是关联的部分源码。可以看到传入的Runnable对象,装入Message后,被添加进了queue队列中。

Handler 有关的部分源码
// android.os Handler 有关的部分源码
public final boolean post(@NonNull Runnable r) {
    return sendMessageDelayed(getPostMessage(r), 0);
}

private static Message getPostMessage(Runnable r) {
    Message m = Message.obtain();
    m.callback = r;
    return m;
}

public final boolean sendMessageDelayed(@NonNull Message msg, long delayMillis) {
    if (delayMillis < 0) {
        delayMillis = 0;
    }
    return sendMessageAtTime(msg, SystemClock.uptimeMillis() + delayMillis);
}

public boolean sendMessageAtTime(@NonNull Message msg, long uptimeMillis) {
    MessageQueue queue = mQueue;
    if (queue == null) {
        RuntimeException e = new RuntimeException(
                this + " sendMessageAtTime() called with no mQueue");
        Log.w("Looper", e.getMessage(), e);
        return false;
    }
    return enqueueMessage(queue, msg, uptimeMillis);
}

private boolean enqueueMessage(@NonNull MessageQueue queue, @NonNull Message msg,
        long uptimeMillis) {
    msg.target = this;
    msg.workSourceUid = ThreadLocalWorkSource.getUid();

    if (mAsynchronous) {
        msg.setAsynchronous(true);
    }
    return queue.enqueueMessage(msg, uptimeMillis);
}

具体流程,可以看handler介绍

View的post方法

我们直接跟着post的源码走。

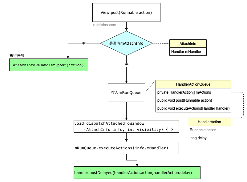
public boolean post(Runnable action) {
    final AttachInfo attachInfo = mAttachInfo;
    if (attachInfo != null) {
        return attachInfo.mHandler.post(action);
    }

    // Postpone the runnable until we know on which thread it needs to run.
    // Assume that the runnable will be successfully placed after attach.
    getRunQueue().post(action);
    return true;
}

private HandlerActionQueue getRunQueue() {
    if (mRunQueue == null) {
        mRunQueue = new HandlerActionQueue();
    }
    return mRunQueue;
}
可以看到一开始就查询是否有attachInfo,如果有,则用attachInfo.mHandler来执行这个任务。

如果没有attachInfo,则添加到View自己的mRunQueue中。确定运行的线程后,再执行任务。

post(Runnable action)的返回boolean值,如果为true,表示任务被添加到消息队列中了。 如果是false,通常表示消息队列关联的looper正在退出。

那么我们需要了解AttachInfoHandlerActionQueue

AttachInfo

AttachInfoView的静态内部类。View关联到父window后,用这个类来存储一些信息。

AttachInfo存储的一部分信息如下:

  • WindowId mWindowId window的标志
  • View mRootView 最顶部的view
  • Handler mHandler 这个handler可以用来处理任务

HandlerActionQueue

View还没有handler的时候,拿HandlerActionQueue来缓存任务。HandlerAction是它的静态内部类,存储Runnable与延时信息。

public class HandlerActionQueue {
    private HandlerAction[] mActions;

    public void post(Runnable action)
    public void executeActions(Handler handler)
    // ...

    private static class HandlerAction {
        final Runnable action;
        final long delay;
        // ...
    }
}

View的mRunQueue

将任务(runnable)排成队。当View关联上窗口并且有handler后,再执行这些任务。

/**
 * Queue of pending runnables. Used to postpone calls to post() until this
 * view is attached and has a handler.
 */
private HandlerActionQueue mRunQueue;

这个mRunQueue里存储的任务啥时候被执行?我们关注dispatchAttachedToWindow方法。

void dispatchAttachedToWindow(AttachInfo info, int visibility) {
    // ...
    // Transfer all pending runnables.
    if (mRunQueue != null) {
        mRunQueue.executeActions(info.mHandler);
        mRunQueue = null;
    }
    // ...
}
这个方法里调用了mRunQueue.executeActions

executeActions(Handler handler)方法实际上是用传入的handler处理队列中的任务。

而这个dispatchAttachedToWindow会被ViewGroup中被调用。

或者是ViewRootImpl中调用

host.dispatchAttachedToWindow(mAttachInfo, 0);

小结

View的post方法,实际上是使用了AttachInfohandler

如果View当前还没有AttachInfo,则把任务添加到了View自己的HandlerActionQueue队列中,然后在dispatchAttachedToWindow中把任务交给传入的AttachInfohandler。也可以这样认为,View.post用的就是handler.post

我们在获取View的宽高时,会利用View的post方法,就是等View真的关联到window再拿宽高信息。

流程图归纳如下

流程图

本文也发布在

cnblog 华为云社区 掘金

本站说明

一起在知识的海洋里呛水吧。广告内容与本站无关。如果喜欢本站内容,欢迎投喂作者,谢谢支持服务器。如有疑问和建议,欢迎在下方评论~

🖥️云雨服务器 🙋反馈问题 🔥最近更新 🍪投喂作者